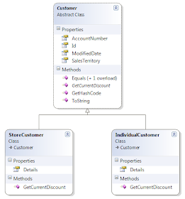
Nhibernate Abstract Class Mapping


Enterprise Net Enterprise Net

Enterprise Net Enterprise Net

Zoltan Juhasz S Blog Jzo It Tech Blog 2 Oldal

Zoltan Juhasz S Blog Jzo It Tech Blog 2 Oldal

Nhibernate On Asp Net Core Laptrinhx

Nhibernate On Asp Net Core Laptrinhx

Nhibernate Mappings With Generic Base Classes Stack Overflow

Nhibernate Mappings With Generic Base Classes Stack Overflow

Strategies And Discriminators In Nhibernate Los Techies

Strategies And Discriminators In Nhibernate Los Techies