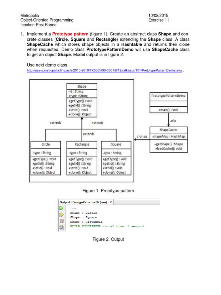
Create An Abstract Class Shape


Oop Inheritance Polymorphism Java Programming Tutorial

Oop Inheritance Polymorphism Java Programming Tutorial

Inheritance In C Abstract Class Polymorphism Online Presentation

Inheritance In C Abstract Class Polymorphism Online Presentation

Abstract Classes And Methods Welcome To Java Programming World

Abstract Classes And Methods Welcome To Java Programming World

Shapecache Which Stores Shape Objects In A Hashtable And Returns

Shapecache Which Stores Shape Objects In A Hashtable And Returns

Oop Inheritance Polymorphism Java Programming Tutorial

Oop Inheritance Polymorphism Java Programming Tutorial